360 P2 无线路由器云盘搬家插件的安装与使用方法 路由器
发表时间:2025-12-28 来源:浏览器大全整理相关软件相关文章人气:
360安全路由(C301)是360自主研发的一款具备多重防护功能的智能安全路由器。360安全路由拥有全方位防黑,高速双频1200M、智联智控、精工打造、高性价比等特点。从捍卫网民利益出发,首创360sOS安全系统彻底解决路由器安全问题,真正做到“WiFi—防入侵蹭网无门,路由—防篡改防劫持”,为广大用户的家庭网络安全保驾护航。
360 P2 无线路由器云盘搬家插件的安装和使用方法

一、云盘搬家插件的安装方法
第一步:将您的U盘 或 插入存储卡的读卡器 或 移动硬盘(以下称为:USB存储设备),插入5G路由后面的USB接口上,如下图

第二步:进入5G路由的Web管理页(luyou.360.cn),依次点击“路由设置”(1)—“高级设置”(2)—“开发者模式”(3),将“第三方插件开关”开启(4),点击“确定”按钮(5),如下图所示


第三步:到下面这个帖子里面,下载最新版本的云盘搬家插件
http://bbs.360.cn/thread-14654066-1-1.html
第四步:在5G路由Web管理页上,依次点击“功能扩展”(1)—“第三方插件”(2)—“添加插件”(3)
点击“浏览”(4)按钮—选择插件(5)—点击“打开”(6)—“确定”(7)按钮
在弹出的对话框上,再次点击“确定”(8)按钮,即可安装此插件,如下图所示



二、云盘搬家插件的使用方法
安装完云盘搬家插件后,在“第三方插件”界面中,点击打开“云盘搬家”,如下图

然后,在云盘搬家插件上,登录您的360帐号,如下图

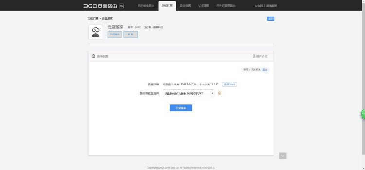
登录帐号后,就能看到您云盘的文件数量和占用空间了,如下图

如果您的USB存储设备里有多个分区 或 您当前插入多个USB存储设备,在开始下载文件之前,您需要先在页面上选择磁盘分区 或
存储设备,然后再进行下载,如下图

1、将云盘内的全部文件下载到路由下的USB存储设备
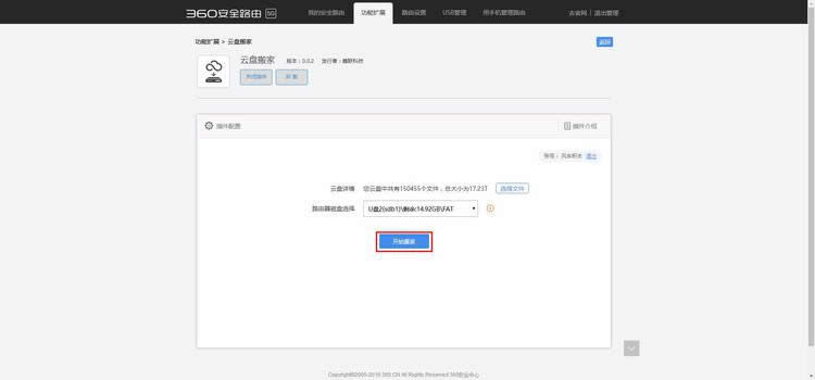
在下载全部文件前,请确认您当前选择的USB存储设备/磁盘分区剩余存储空间,是否能够装得下您云盘的全部文件(如装不下,您可以按照下一个方法来操作哦)
确认后,点击页面上的“开始搬家”按钮,即可开始下载云盘内的全部文件,如下图

2、将云盘内的部分文件下载到路由下的USB存储设备(需要云盘搬家插件V0.0.2及以上版本的支持)
目前,云盘搬家插件支持选择并下载在云盘根目录下的文件/文件夹,但暂时不能获取文件夹的占用空间大小
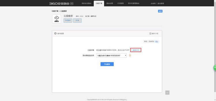
为保证您能够顺利下载文件夹里的全部文件,请在下载前,进入360云盘客户端,确认您要下载的文件/文件夹大小是否能被当前选择的USB存储设备/磁盘分区装得下
确认后,点击页面上的“选择文件”按钮,如下图

点击选择文件后,勾选您要下载云盘根目录下的文件/文件夹(可多选)
勾选完成后,点击“确定”按钮,如下图

选择完文件/文件夹后,点击“开始搬家”按钮,即可开始下载您所选择的文件/文件夹,如下图


那么,如果您只想要下载多级目录下的文件/文件夹的话,可以进入360云盘客户端,将您要下载的文件/文件夹移动到云盘的根目录(虽然目前云盘已经关闭了上传文件功能,但就目前而言,移动文件/文件夹还是可以的),再用路由的云盘搬家插件下载,就可以了
三、查看下载文件的方法(不需要将USB存储设备插入到电脑上,就可以查看哦)
第一步:进入路由Web管理页—USB管理—USB应用界面
检查“文件共享”和“多媒体共享”的共享状态是否开启,默认是处于开启状态
第二步:在云盘文件下载界面上,点击文件下载地址后面的“点此复制”按钮,如下图

第三步:打开文件管理器 或 打开电脑中的任意文件夹
在上面的地址栏中,粘贴刚刚复制的信息,然后按下回车(Enter)键,就可以看到下载的文件了,如下图


360安全路由有四大主要安全防护功能,分别是防蹭网、防盗号、DNS 防劫持、恶意网站拦截等。